ANSYS nCode DesignLife(耐久性分析软件) v2022 破解版
软件大小:3.87GB
软件语言:简体中文
软件授权:免费版
软件类别:行业管理
更新时间:2022-09-23
官方网站:www.nokia88.com
应用平台:/Win8/Win7/WinXP
软件等级:
50%
50%
- 软件介绍
- 软件截图
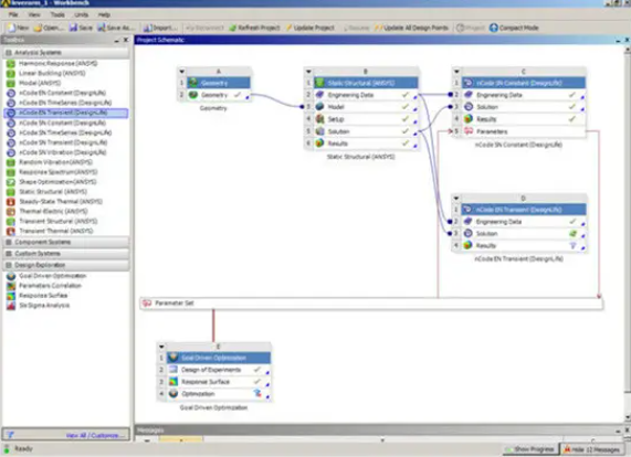
《ANSYS nCode DesignLife破解版》是一款当前最先进且功能强大的耐久性分析软件,该软件在ANSYS Workbench集成环境中快速捕捉数据、数据流以及参数,并使用应用的寿命方式进行了全面的疲劳分析,疲劳安全系数的快速计算,采用新设计再次进行了热应力分析,并将应力导出ncode,将计算结果与材料模型相结合,描述了产品在运行中的预期重复载荷,Ansys nCode DesignLife 2021破解版包含了CAD集合接口、材料库选取材料、自动划分网格、各种初始参数、结构力学计算以及结果数据的自动传递到模块进行疲劳寿命计算并且优化。

ANSYS nCode DesignLife破解版亮点:
1、这款软件可通过产品设计中对耐久性的考虑,可降低用户报修成本。
2、这款软件可通过模拟优化物理试验载荷谱,可大幅减少试验时间和成本。
3、预先进行耐久性评估,减少物理试验,避免因设计和加工改变而导致的重大损失。
ANSYS nCode DesignLife破解版特色:
1、您还可以使用Dang Van标准考虑重要颗粒内的显微压力和应变,并将其作为安全系数计算持久极限,会计算非比例度和双轴比例,然后在执行计算时选择最佳方法。
2、不管是针对低周期疲劳分析使用基于应变寿命的方法,还是针对高周期疲劳使用压力周期方法来计算疲劳寿命和疲劳损害,您均可了解部件和组件在除单一负载情境以外的多负载条件下的行为。
3、此工具可以为缝焊建模并准确计算疲劳寿命,包括片状、重叠和激光焊接接头,此方法适用于焊趾、焊根和焊缝故障,热点检测会自动确定重要区域,以便您放大问题区域、快速确定故障来源并实施修复。
ANSYS nCode DesignLife破解版使用介绍:
1、产品选项用于分析复合材料
在注塑成型的纤维增强材料中,材料流入模具导致纤维的部分对齐。纤维的排列控制材料的刚度和强度(静态和疲劳),并且通常在整个结构中连续变化。可以使用模塑模拟工具以定向张量的形式预测纤维取向的这种分布。在特定方向上排列的纤维越多,材料在该方向上的强度越大。
因此,很明显材料属性在模型中的每个点都不同,纤维和应力的相对方向非常重要。这些变化的影响可以通过nCode DesignLife来解决。
2、短纤维复合材料
短纤维复合材料选项使用应力-寿命方法分析各向异性材料,例如玻璃纤维填充的热塑性塑料。从FE结果中读取每个层的应力张量和整个壳厚度的截面积分点。
通过将制造模拟映射到有限元模型来提供描述每个计算点和方向上的“光纤共享”的材料取向张量。该取向张量可以从FE结果文件读取或从ASCIII文件提供。
短纤维复合材料分析需要两条或更多条SN曲线的标准材料数据,以适应不同的纤维取向.使用此数据计算每个计算点和方向的适当SN曲线功能,如多个可变幅度负载和工作循环也支持复合材料。
注意事项
网盘提取码:xkc9








